Workflows as code
Flows are not the only way to write distributed programs that execute distinct jobs. Another approach is to write a program that defines the jobs and their dependencies, and then execute that program. This is known as workflows as code.

One way of doing this is to use the API of Windmill itself, to run jobs imperatively, using run_script and run_flow (their sync or async counterparts). This is a powerful way to define workflows, but it can be complex and verbose.
It also requires to define the different jobs in different scripts. This is why Windmill supports defining workflows as code in a single script in both Python and TypeScript using intuitive and lightweight syntax.
The syntax is highlighted in the below examples, note that the subtask are indeed executed as distinct jobs, with their own logs, and their relationship with their parent task is recorded which allows for the timeline of each task to be displayed in the UI.
To have some steps refer to other scripts and flows not in this file, use the normal functions run_script from the Windmill SDK. The script below is a normal script and does not need special consideration. As such, it will already work with all the features of normal script and can be synced with the git and the CLI.
- Python
- TypeScript (Bun)
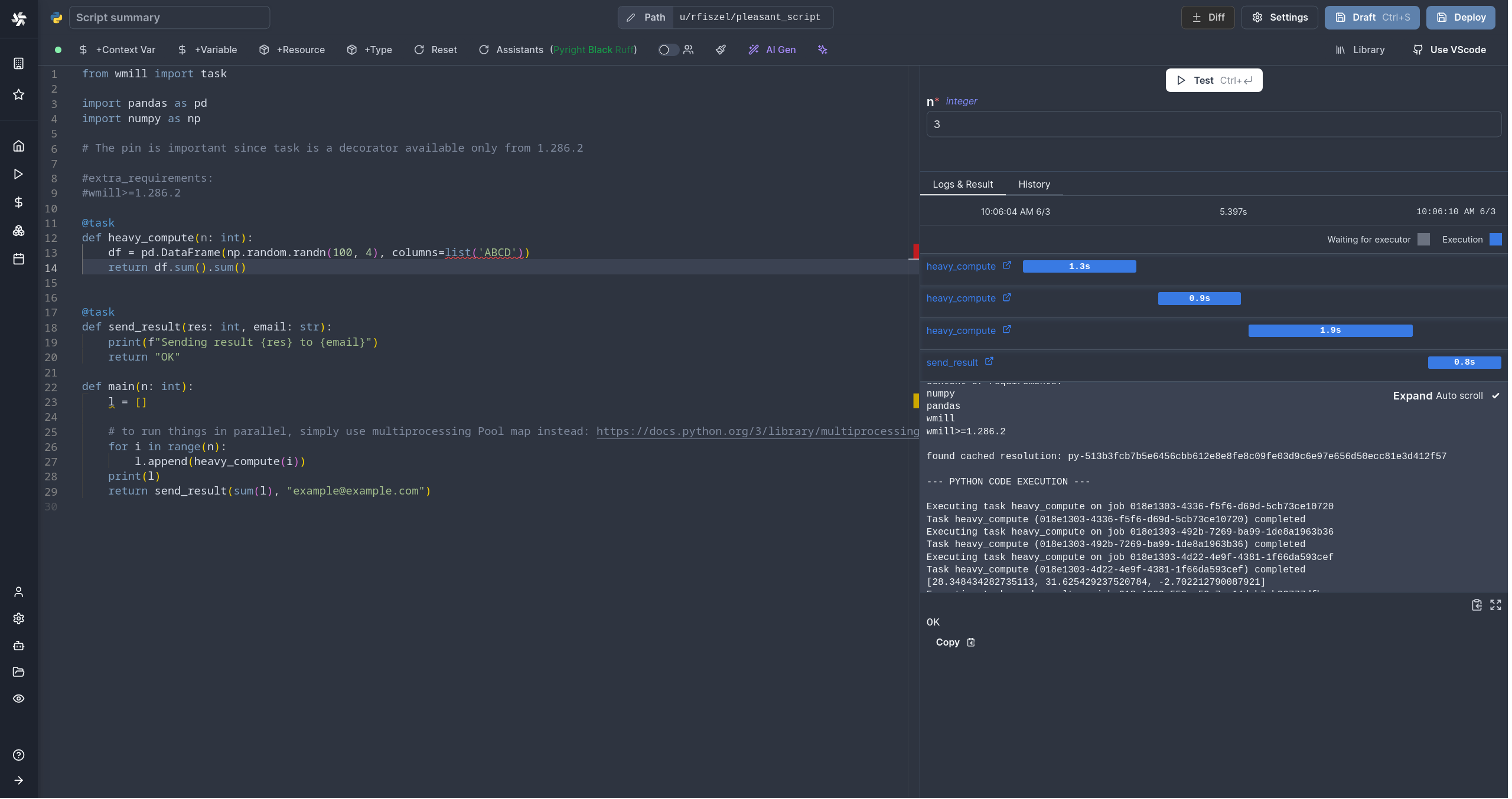
from wmill import task
import pandas as pd
import numpy as np
@task()
# You can specify tag to run the task on a specific type of worker, e.g. @task(tag="custom_tag")
def heavy_compute(n: int):
df = pd.DataFrame(np.random.randn(100, 4), columns=list('ABCD'))
return df.sum().sum()
@task
def send_result(res: int, email: str):
# logs of the subtask are available in the main task logs
print(f"Sending result {res} to {email}")
return "OK"
def main(n: int):
l = []
# to run things in parallel, simply use multiprocessing Pool map instead: https://docs.python.org/3/library/multiprocessing.html
for i in range(n):
l.append(heavy_compute(i))
print(l)
return send_result(sum(l), "example@example.com")
Note: When using multiprocessing or multithreading with the Windmill client, create a separate client instance per thread/process using
wmill.Windmill()as the client is not thread-safe.
import { task } from 'windmill-client';
export async function hello(name: string) {
return 'Hello:' + name;
}
export async function main() {
//It's the function itself that needs to be wrapped with task, and it's always a promise even
await task(hello)('BAR');
return await task(hello)('FOO');
}